## Automating Nagios Monitoring with Puppet: Introducing confdroid_nagios
Keeping an eye on servers, services, and applications remains essential in any infrastructure. While newer tools gain attention, classic threshold-based monitoring with Nagios still delivers reliable, straightforward alerting for many environments.
The newly published **confdroid_nagios** Puppet module brings full automation to Nagios server setups — especially in traditional VM, bare-metal, or hybrid infrastructures.
[Source: https://sourcecode.confdroid.com/confdroid/confdroid_nagios](https://sourcecode.confdroid.com/confdroid/confdroid_nagios)
## What confdroid_nagios Delivers
This module handles the complete installation and configuration of a Nagios server (or client nodes) on Rocky Linux 9 (with Puppet 8 compatibility in progress).
Key highlights:
– **Role-based deployment** — If a node’s FQDN matches the configured `ng_nagios_server`, it installs the full Nagios server stack. Otherwise, it deploys only client packages and NRPE (when enabled).
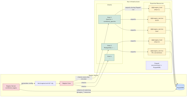
– **Dynamic configuration via PuppetDB** — Hosts, services, contacts, contact groups, host groups, service groups, commands, and templates are all managed through exported resources. Other confdroid modules (like [confdroid_apache](https://sourcecode.confdroid.com/confdroid/confdroid_apache)) automatically export their monitored services — no manual host or check definitions needed.
– **Secure and clean setup** — Sets proper permissions, SELinux contexts, firewall rules, and creates a safe /etc/nagios/conf.d directory for any manual overrides without Puppet overwriting them.
– Integration features — Optional NRPE client setup (`ng_include_nrpe`) and Fail2Ban jail for Nagios (`ng_enable_fail2ban`).
– **Admin UI access** — Configures HTPasswd-based authentication with bcrypt-hashed passwords.
Once deployed with a simple `include confdroid_nagios` (and Hiera/ENC overrides for the server FQDN and credentials), Nagios stays current as your infrastructure changes — all driven by Puppet runs.
## Threshold-Based vs. Metrics-Based Monitoring: A Quick Comparison
Nagios (and similar tools like Icinga) and Prometheus + Grafana represent two different philosophies. Both have valid places in modern setups.
### Threshold-Based Monitoring (Nagios, Icinga)
– **Approach** — Actively runs checks (plugins, NRPE, SNMP) against hosts/services at set intervals. Returns OK/WARNING/CRITICAL/UNKNOWN states based on predefined thresholds.
– **Strengths**
– Excellent for uptime and availability alerting (“Is the web server responding? Is disk full?”).
– Strong dependency handling, scheduled downtimes, and notification routing.
– Simple to understand and configure for traditional infrastructure.
– Very effective for mixed VM/metal environments where you want clear “something is broken” alerts.
– **Limitations**
– Less suited for deep performance trending or high-cardinality data.
– No built-in long-term historical metrics storage or advanced querying.
– not very suitable for dynamic pods in Kubernetes
### Metrics-Based Monitoring (Prometheus + Grafana)
– **Approach** — Pulls time-series metrics from instrumented targets (exporters, app endpoints). Stores everything in a powerful time-series database. Uses PromQL for querying and Alertmanager for notifications.
– **Strengths**
– Ideal for cloud-native, Kubernetes, and microservices — automatic service discovery, rich labels, and rate-based alerting (errors/sec, latency p99).
– Deep historical analysis, anomaly detection, and beautiful dashboards via Grafana.
– Handles high-volume, high-cardinality data well (with proper federation/scaling).
– **Limitations**
– Steeper learning curve (PromQL, recording rules, alerting rules).
– Less “out-of-the-box” for simple host/service availability without extra exporters.
– Operational overhead increases at very large scale without Thanos/Mimir.
### When to Choose Which (or Both)
– Use **Nagios / confdroid_nagios-powered setups** for VM-heavy, bare-metal, or hybrid environments where clear, threshold-driven alerts and easy integration with existing Puppet workflows matter most.
– Choose Prometheus + Grafana for containerized, Kubernetes-native, or microservices-heavy stacks that demand detailed performance insights and trend analysis.
– Many teams run both — Nagios for critical “is it up?” paging alerts, Prometheus for capacity planning, SLO tracking, and debugging.
In short: Nagios excels at “something failed — notify the right person now.” Prometheus shines at “how is the system behaving over time — and why?”
## Workflow

## Get Started Today
Deploying automated, zero-touch Nagios has never been easier in Puppet-managed environments.
Add **confdroid_nagios** via your Puppetfile or r10k:
“`Ruby
mod ‘confdroid_nagios’,
git: ‘https://sourcecode.confdroid.com/confdroid/confdroid_nagios.git’
“`
Then configure your Nagios server node and let exported resources do the rest.
If you’re tired of manual Nagios config files and love declarative infrastructure, give it a try. It pairs beautifully with the rest of the confdroid collection for a clean, automated monitoring foundation.
Questions or feedback? The source is open — comments welcome!
—
Did you find this post helpful? You can support me.
[](https://www.buymeacoffee.com/grizzly_coda)
[](https://hetzner.cloud/?ref=EY14C8Tema9j)
[](https://confdroid.substack.com/subscribe?params=%5Bobject%20Object%5D)
[](https://feedback.confdroid.com/)
## Related posts
– [Confdroid Puppet Modules – Pilot](https://confdroid.com/confdroid-puppet-module-pilot/)
– [Confdroid Puppet Modules – Puppet](https://confdroid.com/confdroid-puppet-module-puppet/)
– [ConfDroid Puppet Modules – confdroid_resources](https://confdroid.com/confdroid-puppet-module-resources/)
– [ConfDroid Puppet Modules – Postgresql](https://confdroid.com/confdroid-puppet-module-postgresql/)
– [ConfDroid Puppet Modules – Gitea](https://confdroid.com/confdroid-puppet-module-gitea/)
– [ConfDroid Puppet Modules – Apache](https://confdroid.com/confdroid-puppet-module-apache/)
– [ConfDroid Puppet Modules – NRPE](https://confdroid.com/confdroid-puppet-module-nrpe/)
– [ConfDroid Puppet Modules – Fail2ban](https://confdroid.com/confdroid-puppet-module-fail2ban/)
– [ConfDroid Puppet Modules – Automatic](https://confdroid.com/confdroid-puppet-module-automatic/)
– [ConfDroid Puppet Modules – Selinux](https://confdroid.com/confdroid-puppet-module-selinux/)


